Presentation
EBICS is the german securized exchange standard between banks and customers. Since 2008 the french banking organism, the CFONB, adapoted the Ebics standard in replacement of the french ETEBAC standards respecting a time plan. The actual Ebics version is the 2.4 .
EBICS enables the eschange of payment orders, statements, direct debits and other types by encasulating the files via XML and transfering them on https.
EASEIT provides multiple Ebics products for telecommunications and security for both customers stations and banks servers.
The security services offered by Ebics are the following
| Services |
Security Technics |
| Access Control |
Lists |
| Mutual Authentication |
XML/DSIG: RSA 2048 bits |
| Integrity |
SHA256 |
| Confidentiality |
AES & TripleDES 128 bits |
| Non Repudiation |
Signatures A005/A006: RSA2048 bits |
| Key Supports |
Named Keys & X509 Certificats |
| T Version |
Automatic Signature |
| TS Version |
Signature by physical persons and security devices |
SimpleEbics-Server
EASEIT provides multiple Ebics products for telecommunications and security for both customers stations and banks servers.
For bank servers, EASEIT provides communication compoenent SimpleEBICS-SERVER which complies with the communications Easeit products standard architecture.
SimpleEebics-Server Specifications:
- Apache module for Windows and Linux 32 or 64 bits.
- Easy and quick integration with contracts databases, information database and certificates management via exits.
- EBICS Version: T and TS.
- Keys : 2048 bits with or without certificates.
- Three supported certificates: Authentication, Confidentiality and Signature.
- Keys Support : PKCS12 and PKCS11.
- Supported Messages : INI, HIA, HCA, HCS, FDL, FUL, PUB, HPB, HPD, HEV and SPR as defined by the CFONB.
- Interface with Hardware Security Modules.
- Interface with external Certificates Validation Servers.
- Quick integration with the information system by the use of exits.
SimplySign Server
SimplySign Server is a complete WAMP/LAMP Ebics Server including administration, exploitation, SimpleEbics-Server exits implementation and the post-treatment operations.
SimplySign-Server Specifications:
- MySql Database.
- Administration via Web.
- Users and Profiles: Administrator, Configurator and Operator.
- Files Types Management.
- Managing HostID, PartnerID, UserID.
- T and TS Contratcts Management.
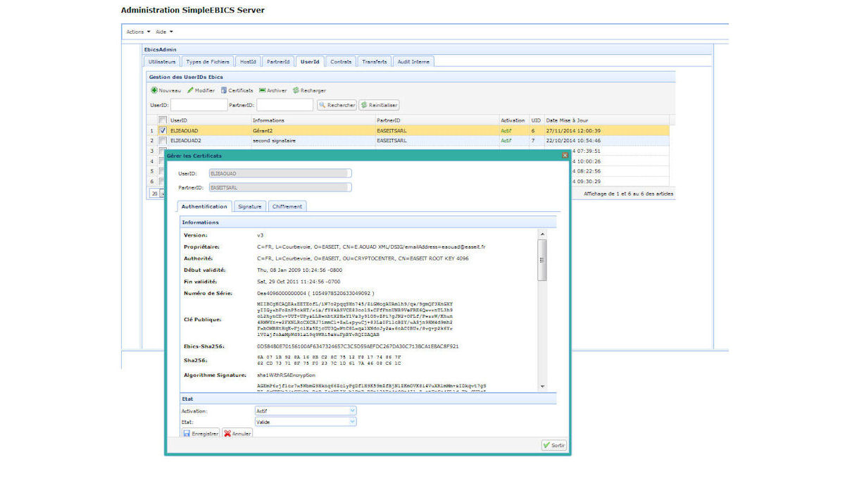
- Certificates Management.
- Crls and Ocsp servers connexion.
- Supported Messages: INI, HIA, HCA, HCS, FDL, FUL, PUB, HPB, HPD, HEV et SPR as defined by CFONB
- Supported Signatures : A005 & A006.
- Encryption: E002 & E001.
- Authentication : X002.
- Self-signed certificates generation on PKCS12.
- PSR Generation
HostID Management
PartnerID Management
UserID Management
Contracts Management
Trail Management
Internal Audit
Security
EASEIT provides multiple Ebics products for telecommunications and security for both customers stations and banks servers.
For the customers stations and banks servers , EASEIT provides security the security component SimpleEBICS- Security which complies with the Easeit security standard architecture.
SimpleEBICS-Security Specifications:
DLL component for Windows and Linux 32 and 64 bits for customer stations and bank server.
.net and java interfaces for customer station and bank server.
php interface for bank server
Easey to use
EBICS Version : T and TS Phases.
Keys : 2048 bits with or without certificates
Three supported certificates: Authentication, Confidentiality and Signature
Keys Support : PKCS12, Swift, Ypsid/Sagem & misc market security devices
Supported Signatures : A005 & A006 by Swift, Ypsid/Sagem, PKCS12 and misc market security devices
Encryptiion: E002 & E001
Authentication : X002
Self-signed certificates generation on PKCS12
C14n Canonisation
Compression,
Quick integration with products